Neuen Schüler anlegen
Klickt man auf der Schülerliste unten rechts auf den Edit-Button, so öffnet sich der Schüler-Editor. In diesem werden neue Schüler in die Datenbank eingefügt.
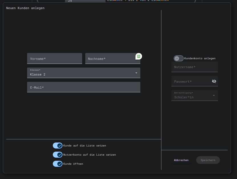
Überblick
Auf den ersten Blick ist dieser Editor umfangreich, aber im Wesentlichen ist er in drei Teile und Arbeitsschritte unterteilt.

Schritt 1: Kundendetails
Im ersten und größten Bereich werden zunächst der Vorname, Nachname, die Klasse und die E-Mail-Adresse des Schülers eingegeben.
Schritt 2: Nutzerkonto
Im zweiten Schritt wird in dem Bereich neben den Kundendetails ein Nutzerkonto angelegt, sofern dies erwünscht ist. Wenn keins angelegt werden soll, kann dieser Schritt übersprungen werden.
Wenn ein Benutzerkonto angelegt werden soll, muss dies zunächst mit dem Schalter (Nutzerkonto anlegen) angegeben werden. Dies schaltet die Eingabefelder frei.

In die Eingabefelder müssen dann die Daten des Kontos eingegeben werden.
Schritt 3: Einstellungen und Speichern
Im letzten Schritt können unten unter den Schülerdetails noch Einstellungen vorgenommen werden, was nach dem Speichern passieren soll.
Zum Aktivieren oder Deaktivieren von Optionen muss der Schalter betätigt werden.
Zum Schluss muss nun der Schüler gespeichert werden. Dafür dient die Schaltfläche Speichern in der rechten Ecke.